Purpose
Provide potential fix for advanced users to resolve communication problems with MicroHAWK and V/Fxxx products.
Problem Explanation/Objective
MicroHAWK and V/FxxxF products could potentially become unresponsive in certain situations. Infrequently, these units may also not respond to standard methods of recovery. These issues can manifest in several different ways or even in undocumented ways, what might be characterized as a “ghost in the machine”. In these events, recovery may be possible through the deletion of a parameters file saved in the device named bootparams.bin. This file controls basic standard boot-level parameters such as IP address, device name, capability flags, etc. By deleting this file, upon restarting the device it will be forced to regenerate this file using the default settings, effectively wiping out defective settings and potentially making the unit responsive again.
WARNING: Never delete any other .bin file besides bootparams.bin, as doing so could render your unit permanently inoperable.
Supported devices
- MicroHAWK ID-series barcode scanners.
- MicroHAWK MV-series smart vision cameras.
- Vxx0-F-series barcode scanners.
- Fxx0-F-series smart vision cameras.
Requirements
- FTP client software, such as FileZilla Client.
- Terminal emulator software, such as PuTTy.
Procedure
Method 1 - FTP:
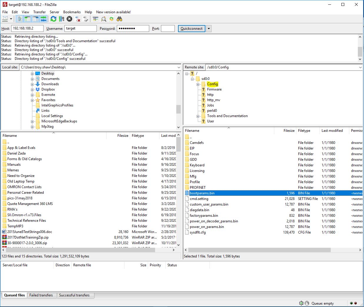
1. If the issues are such that unit responds to a ping to its IP address, the easiest method is via FTP, in this case using FileZilla Client. Open the program, enter the Host info (unit’s IP address), then target for the Username and password for the Password and click “Quickconnect” (see screenshot below).
2. Once connected to the unit, navigate to the folder located at /sd0:0/Config.
3. Locate bootparams.bin, then delete it.
4. Power cycle the unit and check for proper function.
Method 2 – RS232:
NOTE: This method only works with the following models:
- MicroHAWK ID or MV-30.
- MicroHAWK ID or MV-40.
- V or F320-F.
- V or F330-F.
- V or F420-F.
- V or F430-F.
1. After acquiring the appropriate accessories and cabling to communicate with the unit via RS232 (see product manual or datasheet for part numbers and descriptions), open a terminal emulator program (PuTTy is used for this example) and establish a connection to the COM port on your PC.
2. Ensure the terminal emulator is the active window on your PC, then apply power to the unit and immediately begin pressing the ESC key on the keyboard until you see the “trident” menu below:

3. (OPTIONAL, INFORMATIVE ONLY) Typing the p command shows the current settings stored in the bootparams.bin file. The setting shown in the above screenshot next to inet on Ethernet (e) is an example of a corrupted setting that can cause a “ghost in the machine” and will be resolved through this process.
4. At the prompt type cd /sd0:0/Config and press Enter.
5. Next, type ls and press Enter.
6. Verify the presence of bootparams.bin, then type rm bootparams.bin.
7. Type ls again, press Enter, then verify that bootparams.bin is no longer listed. If it is deleted as intended, type reset and press Enter.
8. Allow the unit to completely restart and check for proper function.
Date/Revision History
9/25/2020, v1.0
Author:
Troy Shaw, Technical Support Specialist
References
None
Was this article helpful?
That’s Great!
Thank you for your feedback
Sorry! We couldn't be helpful
Thank you for your feedback
Feedback sent
We appreciate your effort and will try to fix the article