TN - Weblink Account Management - Password Reset

Modified on Thu, 20 Feb, 2025 at 2:10 PM


Summary/Issue Description

User set a password they can't remember, or wishes to remove the log in requirement.

 



Solution

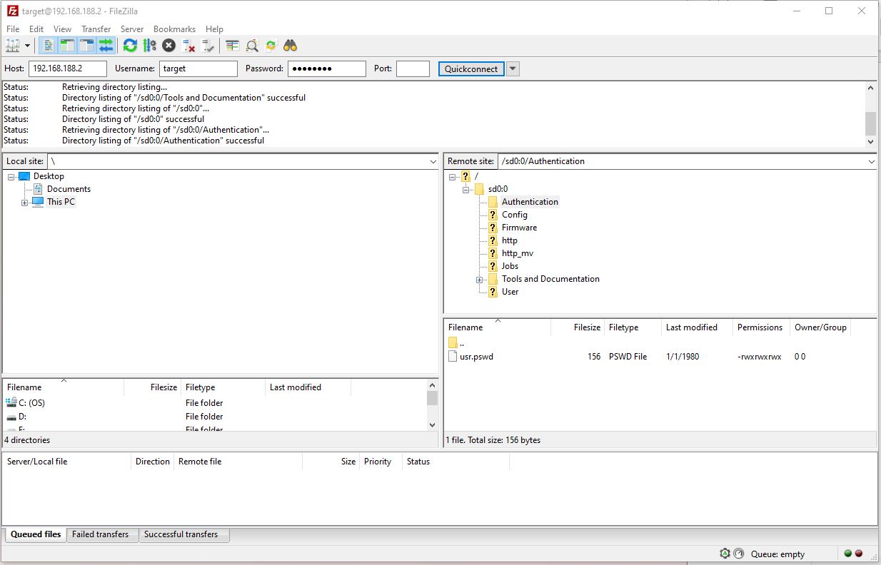
Using an FTP client program like FileZilla, connect to the camera IP.


  1. Go to location   /sd0:0/Authentication/
  2. Here you will find a  usr.pswd file...
  3. Delete the file  usr.pswd 
  4. The Weblink device will be now be unlocked / no password required.




Date/Revision History

First review 2/20/2025 V1.0


Author:

Brian Keenan, Technical Support Specialist

Was this article helpful?

That’s Great!

Thank you for your feedback

Sorry! We couldn't be helpful

Thank you for your feedback

Let us know how can we improve this article!

Select at least one of the reasons
CAPTCHA verification is required.

Feedback sent

We appreciate your effort and will try to fix the article